根据要进行的机器学习的类型,有许多度量标准可以衡量机器学习模型的性能。在本文中,我们研究了分类和回归模型的性能指标,并讨论了优化效果更好的指标。有时,要看的指标会根据最初要解决的问题而有所不同。......
2019-12-20 关键字:机器学习是一个不断发展的领域,因此对于很多人来说,时刻跟踪这一领域的最新进展是很难的。GAN(生成式对抗网络)是最近引起广泛关注的新兴领域之一,为了让大家能够更好地跟上技术发展的脚步,我们安排了一个简......
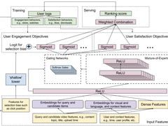
2019-10-29 关键字:最近,谷歌研究人员发表了一篇论文,并在RecSys 2019(丹麦哥本哈根)的论坛上公布,论文中对他们的视频平台Youtube用户视频推荐方式进行了阐述。在这篇文章中,笔者将试着总结我阅读这篇论文后......
2019-10-22 关键字:虽然它们在某些方面是相似的,但是数据管理和数据转换之间有重要的区别。数据转换是数据集成过程中的第一步,其目标是将异类数据转换为通用的全局模式,组织可以提前制定该模式。自动脚本通常用于将美元转换成欧......
2019-10-18 关键字:据了解,腾讯大数据星火计划是由腾讯发起、面向大数据爱好者的技术共享体系,基于腾讯大数据10年研发与运营经验,以社区开源、网络课程、线下沙龙、技术峰会等多种形式,充分开放腾讯十多年来在大数据领域的技术积......
2019-10-18 关键字:如果您有在关注科技相关的新闻,可能读过有关人工智能(AI)应用程序如何通过强化学习训练,在围棋、国际象棋等棋类游戏以及电子游戏中击败人类玩家的报道。作为一名工程师、科学家或研究人员,您可能会希望利用这......
2019-10-17 关键字:收集数据是许多企业定位受众的一种方式。想要直接向您的潜在买家进行营销,您需要知道他们感兴趣的东西、他们需要什么、他们在哪里以及怎样才最有可能响应您的广告。......
2019-09-29 关键字:由于人工智能(AI)和机器学习(ML)的迅速发展与应用落地,世界各地的公司正在积极利用AI和ML发展业务 ,甚至投资数百亿美元。这些技术能够对业务与产生深刻的影响,所以Gartner报告预测,未来将“......
2019-09-27 关键字:人工智能(AI)和机器学习将成为帮助企业利用其核心数字资产创造竞争优势的最重要工具之一。但在选购AI数据存储设备之前,企业必须考虑机器学习平台在获取、处理和保留数据时的一系列需求。......
2019-09-19 关键字:理解人工智能(AI)代理或程序的“行为方式”,是未来十年人工智能的关键挑战之一。某些方法提供了对AI程序行为的洞察,对于这些方法,我们称其是具备可解释性的。到现在为止,大多数可解释性技术都集中于探索深......
2019-09-18 关键字: